前几期k8凯发聊了CS16000系列产品的先进CLOS架构(管理&控制&转发三平面物理分离)、高效&节能&智慧的设计、数据中心&园区网的功能特性。
相信k8凯发已经对它有了深刻的分析,但k8凯发也知道,客户在实际应用中不是简单的使用一台网络设备,而是使用的是网络,也就说客户需要的是由多类产品进行逻辑组合的网络方案,那么今天k8凯发看一下,CS16000系列交换机产品和它的网络兄弟产品可以形成哪些网络方案?
整体上来讲,现在的网络方案大体上分为两种场景方案:园区网网络解决方案和数据中心网络解决方案。CS16000系列交换机是DCN网络交换机产品的扛把子,他还有很多袍泽兄弟,如DCRS/CS/S系列交换机产品、DCWS/WL系列无线产品、DCME系列多业务网关产品、ImCloud系列云产品、DCFW/DCBC/DCWAF/ DCSSA/DCSAS/DCDBAS系列安全产品、DCR系列路由产品、DCSM/DCLM管理类产品…
CS16000系列交换机和这些DCN产品的携手合作,可以共同打造多样的园区网网络解决方案和数据中心各类网络方案,今天简单介绍几个典型场景应用方案。
一、园区网网络解决方案
园区网网络主要应用于政府、企事业、商业、公共场所等大中小型单位组织的上网或内部互通的场景!有如下特征:
· 终端类型数量较多:有线终端包括PC、大屏设备、摄像头、打印机、考勤卡、门禁、各类应用识别终端机等等;无线终端笔记本、手机、PAD、无线大屏、无线打印机等等。终端数量从几百到上万不等。
· 网络业务类型多:用户认证、权限控制(带宽、访问权限)、业务隔离、IPv6应用、可靠性保证、用户安全审计等。
· 技术领域跨越面广:二三层网络协议(如DHCP、vlan、RSTP、链路捆绑、静态&动态路由等)、认证协议(web认证、802.1x)、Radius、ACL、MPLS VPN、IPv6、虚拟化等等。
在园区网网络中,核心交换机至关重要:核心交换机整体网络的转发中心,其功能性能决定了网络的整体网络水平。CS16900系列交换机可以支撑但不限于如下方案:
1、教育行业城域网核心汇聚转发网络解决方案

CS16000系列交换作为教育城域网的交换中心,承担各中心校网络、教育局局域办公网、数据中心的接入和转发,并顺利获得安全出口区与市城域网等外网互通。
· 40G/100G高速网络:CS16000系列交换机支持CLOS架构,支持40G/100G高速转发,能够发挥其高带宽优势,承建百G骨干城域网,承担几十至上百所接入,并能够线速交换。
· 稳定可靠的保障机制:CS16000系列交换机支持虚拟化VSF (Virtual Switch Framework)技术,并实现N*40G/100G虚拟互联,给业务带来高可靠性。
2、大型园区网核心转发网络解决方案

CS16000系列交换机支持CLOS架构,支持40G/100G高速转发,保证校园有线、无线业务线速交换。
支持虚拟化VSF技术,并实现N*40G/100G虚拟互联,给校园业务带来更高的可靠性。
· 集成度高、业务丰富的网络:CS16000系列交换机支持防火墙/AC/POE板卡,可实现内网安全防护、AP控制、AP接入等多业务。
· 灵活调度,按需定制的网络:CS16000具备大容量表项,可支持万人网络;支持弹性调度,可按场景和客户需求实现多种园区网方案,如MPLS VPN、组播等。
3、园区网 IPv6网络解决方案

CS16000系列交换机支持DHCP v6、RIPng、OSPFv3、BGP4+等单播路由协议;支持6to4 Tunnel、configured Tunnel、ISATAP Tunnel、GRE Tunnel等,和DCN其他IPv6网络产品协同组网,支持全面的IPv6解决方案,如:
· IPv6隧道接入方案
· IPv4/IPv6双栈接入方案
· IPv6-only接入方案
· NAT64+DNS64互通方案
· IPv6安全防护方案
· IPv6运维管理方案
二、数据中心网络解决方案
数据中心网络主要应用于对内、对外专业给予网络应用或数据服务的场景!有如下特征:
· 接入类型更加简单:数据中心网络中交换机接入的主要是服务器(支持若干虚机),服务器用过SAN网络连接存储。
· 网络业务更加纯粹:由于数据中心对外给予的是稳定的24小时不间断服务,所以其网络业务目标是网络架构稳定、给予高带宽转发、协助虚机应用和数据高效迁移。
· 技术领域更加专业:鉴于其网络业务,数据中心网络需要更专业的技术支撑,如VxLAN、EVPN、M-LAG、RDMA、VEPA、TRILL、Netconf、Telemetry等等。
数据中心网络物理一般分为两层,核心层和接入层,CS16900具备管理、控制、转发三平面物理分离的架构和出色的功能性能,和DCN CS6580系列数据中心交换机一起,可以完美的打造如下高效稳定的数据中心TOR&EOR VxLAN和Spine-Leaf RDMA网络解决方案。其他方案限于篇幅,不在此处赘述。
1、数据中心TOR&EOR VxLAN网络解决方案

该方案网络设备分为两层TOR(Top Of Rack)和EOR(End Of Rear)交换机。
服务器顺利获得10/25G双上行接入 TOR数据中心交换机(如DCN CS6580/6510系列,TOR交换机虚拟化设置,等同于一台设备);TOR双上行至EOR数据中心交换机(如DCN CS16000系列,EOR交换机进行虚拟化设置,等同于一台设备)。
可在TOR上启用VxLAN二层网关,为服务器虚拟接入给予充足的二层接口;在EOR上启用VxLAN三层网关,实现服务器二层互通,使大量虚机之间横向二层互通成为可能,进而实现了数据迁移。
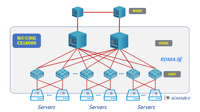
2、数据中心Spine-Leaf RDMA网络解决方案

该方案采用了Spine-Leaf组网架构,任何两点之间只需要经过三跳即可到达。
该方案支持RDMA(Remote Direct Memory Access,远程直接内存访问)中的RoCE(RDMA over Converged Ethernet,无损以太网),服务器需配置相应RDMA网卡。
网络层面支持RoCE v2 ,即Spine交换机(CS16000系列)和Leaf交换机(CS6580系列)支持PFC(Priority-based Flow Control,基于优先级的流量控制)、ECN(Explicit Congestion Notification,显示拥塞通知),可以完美给予RoCE环境,给予无损以太网服务。
结语:
CS16000系列交换机,作为DCN的核心旗舰成熟产品,支持丰富的园区网特性和数据中心特性,从而可以和DCN其他网络产品一起形成丰富、有特色的场景方案,涵盖了数据中心、园区网、教育城域网、专网、业务网等各种网络应用类型。
下一期将会带您一起看一下他的应用情况。